Projektmanagement-Tools: Die besten 13 im Vergleich (2025)
Stellen Sie sich vor, Ihre Projekte laufen reibungslos, Ihr Team arbeitet effizient zusammen und Deadlines werden mühelos eingehalten – dank des richtigen Projektmanagement-Tools! Doch die Suche nach einem geeigneten Tool kann schnell zur Herausforderung werden.
In diesem Artikel vergleichen wir die 13 besten Projektmanagement-Tools, um Ihnen zu helfen, die perfekte Lösung für Ihre Bedürfnisse zu finden. Egal, ob Sie ein umfassendes Tool für die gesamte Projektplanung oder eine spezialisierte Lösung für die Team-Collaboration suchen – wir haben die besten Optionen für Sie zusammengestellt. Wir zeigen die Stärken und Schwächen der Tools auf, damit Sie eine fundierte Entscheidung treffen können.
Das Wichtigste in Kürze:
- Projektmanagement-Tools sind Softwareanwendungen, die den Prozess der Planung, Durchführung und Überwachung von Projekten erleichtern. Sie bieten Funktionen zur Aufgabenverwaltung, Ressourcenplanung, Terminüberwachung und Kommunikation, um die Effizienz und Transparenz im Projektablauf zu steigern.
- Man unterscheidet zwischen ganzheitlichen Projektmanagement-Tools und Team-Collaboration-Tools, die sich in Ihrem Funktionsumfang unterscheiden.
- Deutsche Anbieter punkten oft mit zuverlässiger DSGVO-Konformität und einem schnellen Support per Telefon
- Die Auswahl des richtigen Projektmanagement-Tools sollte nach einem gut strukturierten Prozess ablaufen. Eine Anleitung dazu finden Sie in diesem Abschnitt des Artikels.
Inhalt
Kriterien für den Vergleich von Projektmanagement-Tools
1. Ganzheitliche Projektmanagement-Tools vs. Team-Collaboration-Tools:
Zunächst ist es wichtig, sich darüber klar zu werden, ob Sie ein Tool suchen, das ein ganzheitliches Projektmanagement ermöglicht oder eines, das seine Stärken in der täglichen Aufgabenorganisation hat.
Denn ganzheitliche Projektmanagement-Tools bieten z.B. Funktionen zur Ressourcenplanung und Projektbudgetierung, die Team-Collaboration-Tools häufig in dieser Tiefe nicht bieten können oder wollen. Team-Collaboration-Tools haben wiederum ausgereiftere Funktionen für das Task-Management.
Die Grundfunktionen der 13 ausgewählten Tools im Überblick:
| Multiprojekt-management | Kosten-planung | Ressourcen-planung | Aufgaben-management | Zeiterfassung | Projekt-controlling | Gantt-Chart | |
| TimO | ✓ | ✓ | ✓ | ✓ | ✓ | ✓ | ✓ |
| awork | ✓ | – | ✓ | ✓ | ✓ | ✓ | ✓ |
| Factro | ✓ | – | ✓ | ✓ | ✓ | ✓ | ✓ |
| OpenProject | ✓ | ✓ | ✓ | ✓ | ✓ | ✓ | ✓ |
| Stackfield | – | – | – | ✓ | ✓ | – | ✓ |
| MeisterTask | ✓ | – | ✓ | ✓ | ✓ | ✓ | ✓ |
| MS Project | ✓ | ✓ | ✓ | ✓ | ✓ | ✓ | ✓ |
| Jira | ✓ | ✓ | ✓ | ✓ | ✓ | ✓ | ✓ |
| ClickUp | ✓ | ✓ | ✓ | ✓ | ✓ | ✓ | ✓ |
| Basecamp | – | – | – | ✓ | – | – | mit Add-On |
| Asana | ✓ | – | ✓ | ✓ | ✓ | ✓ | ✓ |
| Trello | – | – | – | ✓ | mit Add-On | – | ✓ |
| monday.com | ✓ | ✓ | ✓ | ✓ | ✓ | ✓ | ✓ |
Wieso haben wir genau diese 13 Tool-Anbieter ausgewählt?
Wir möchten Ihnen sowohl ganzheitliche Projektmanagement-Tools als auch Team-Collaboration-Tools vorstellen. Dabei haben wir deutsche Anbieter mit hoher Datensicherheit und DSGVO-Konformität sowie internationale Anbieter mit einer großen Bandbreite an Funktionen berücksichtigt. Unsere Auswahl umfasst die beliebtesten Tools, die durch eine hohe Nutzerzufriedenheit herausragen.
So erhalten Sie einen umfassenden Überblick über die besten Lösungen für Ihre individuellen Projektmanagement-Bedürfnisse.
2. Benutzerfreundlichkeit
Sie wollen ein Tool, das intuitiv ist und von Ihrem Team ohne lange Einarbeitungszeit genutzt werden kann. Überlegen Sie also, wie leicht sich die wichtigsten Funktionen bedienen lassen und ob das Tool eine angenehme Benutzeroberfläche bietet.
3. Anpassungsfähigkeit und Flexibilität
Jedes Projekt ist anders, und die Projektsoftware sollte sich an Ihre spezifischen Anforderungen anpassen lassen. Achten Sie darauf, ob das Tool individuell konfigurierbare Workflows und Anpassungsmöglichkeiten bietet. Flexibilität bedeutet auch, dass das Tool skalierbar ist und mit Ihren Anforderungen wachsen kann.
4. Integration
Nicht zu vergessen ist die Integration mit anderen Systemen und Anwendungen, die Sie bereits nutzen. Ein gutes Projektmanagement-Tool sollte nahtlos mit Ihren bestehenden Tools und Softwarelösungen kompatibel sein. Dadurch sparen Sie sich eine Menge Zeit und Mühe bei der Datenübertragung und Synchronisation.
5. Kosten
Vergleichen Sie die Preisstruktur der verschiedenen Tools und prüfen Sie, ob es versteckte Kosten gibt. Manchmal ist ein scheinbar günstiges Tool auf lange Sicht doch teurer, weil für jede zusätzliche Funktion extra gezahlt werden muss. Achten Sie darauf, ob es kostenlose Testphasen oder Demo-Versionen gibt, um das Tool vorab zu testen.
6. Serverstandort und DSGVO-Konformität
Gerade für Unternehmen in der EU ist es entscheidend, dass die Daten innerhalb der EU gespeichert werden und das Tool die Datenschutz-Grundverordnung (DSGVO) einhält. Das schützt nicht nur die Daten Ihrer Kunden, sondern auch Ihr Unternehmen vor rechtlichen Problemen.
7. Support
Es ist immer hilfreich, wenn Sie bei Problemen auf einen guten Kundensupport zurückgreifen können. Besonders nützlich kann der Support per Telefon sein, da Probleme oft schneller und effektiver gelöst werden können als per E-Mail oder Chat. Achten Sie daher darauf, welche Support-Optionen angeboten werden und wie hoch die Nutzerzufriedenheit ist.
Herkunft, Server-Standort und Support-Möglichkeiten der Anbieter im Überblick:
| Herkunft | Server-Standort | Support-Standort | Telefon-Support | Chat-Support | Online-Hilfecenter | Support-Ticketsystem | |
| TimO | ✓ | – | ✓ | ✓ | |||
| awork | ✓ | ✓ | ✓ | – | |||
| Factro | ✓ | ✓ | ✓ | – | |||
| OpenProject | – | – | ✓ | ✓ | |||
| Stackfield | ✓ | ✓ | ✓ | ✓ | |||
| MeisterTask | – | ✓ | ✓ | – | |||
| MS Project | ✓ | – | ✓ | ✓ | |||
| Jira | – | – | ✓ | ✓ | |||
| ClickUp | – | ✓ | ✓ | – | |||
| Basecamp | – | ✓ | ✓ | – | |||
| Asana | – | – | ✓ | ✓ | |||
| Trello | – | ✓ | ✓ | – | |||
| monday.com | – | ✓ | ✓ | – |
Die 13 besten Projektmanagement-Tools in der Übersicht
TimO®
TimO® ist ein Projektmanagement-Tool aus Deutschland, welches bereits seit 1999 auf dem Markt ist und seitdem kontinuierlich weiterentwickelt wurde. Mit seiner benutzerfreundlichen Oberfläche und den auf das Projektmanagement fokussierten Funktionen bietet TimO® eine gute Lösung für Teams, die ihre Produktivität steigern möchten, ohne sich in komplizierten Details zu verlieren.
Zu den Hauptfunktionen gehören das Multiprojektmanagement, die Projektzeit- und Kostenverfolgung sowie die Ressourcenplanung. Ein besonderes Merkmal ist die ausgereifte Projektzeiterfassung inklusive der Auswertungsmöglichkeiten, die andere Anbieter in diesem Umfang nicht bieten.
Darüber hinaus bietet TimO® umfangreiche Berichtsfunktionen, mit denen sich Projekte detailliert analysieren lassen. Die mobile Projektmanagement-App von TimO® ermöglicht es Nutzern zudem, auch unterwegs auf ihre Projekte zuzugreifen und Aufgaben zu verwalten.
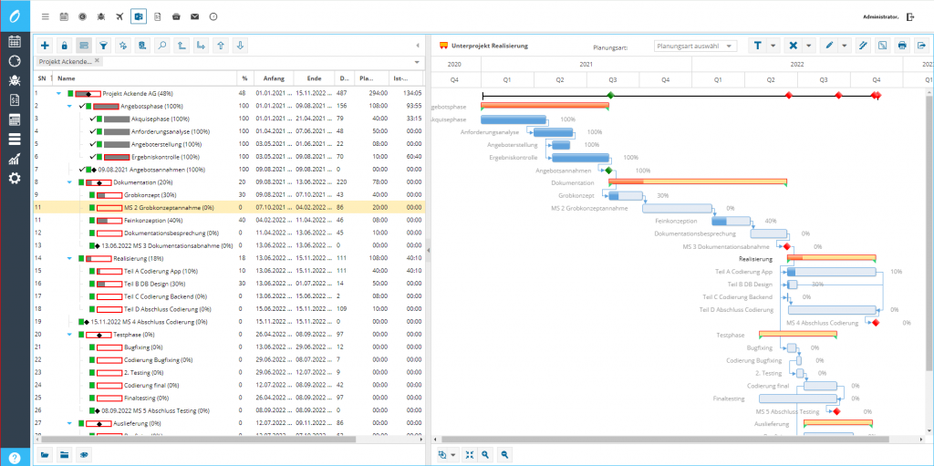
Die Integration von Gantt-Diagrammen bietet eine visuelle Darstellung der Projektpläne, die die Projektverfolgung und Anpassung des Projektfortschritts erheblich erleichtert. Zudem wird in Kundenbewertungen häufig der freundliche und hilfreiche Telefonsupport gelobt.
Ein Kritikpunkt könnte die Vielzahl an Funktionen sein, die bei kleinen Projekten möglicherweise als überwältigend empfunden wird.

Für wen eignet sich TimO® besonders?
TimO® eignet sich besonders für KMUs, aber auch für große Unternehmen, die eine effiziente und bezahlbare Lösung suchen. Auch Freiberufler und Start-ups profitieren von der Einfachheit und Skalierbarkeit des Tools.
Preise
Ab 5 Nutzer: 24,99 € pro User/Monat
Ab 50 Nutzer: 20,49 € pro User/Monat
Ab 100 Nutzer: Auf Anfrage
Funktionsliste
zum Ausklappen klicken
Projektplanung:
- Gantt-Funktion mit Meilensteinen und Abhängigkeiten
- Meilensteintrendanalyse
- Ressourcenplanung
- Dynamische Personalplanung
- Projektbudgetplanung
- Projektchecklisten
- Projektampel
- Projektzustand (Phasenverwaltung)
- Planung in Personentagen
Projektüberwachung:
- Automatische Projektzeit/Kostenüberwachung (E-Mail)
- Automatische Projektüberwachung (Projektampel)
Kostenverwaltung:
- Planung von Abschlagsrechnungen
- Planung von Jahresumsatzzielen für Mitarbeiter und Kostenstellen
- Abschlagsrechnung
- Buchung von sonstigen Projektkosten
Arbeitszeitverwaltung:
- Zeiterfassung von-bis-Uhrzeit
- Zeiterfassung via App
- Zeiterfassung tabellarisch als Stunden
- Zeiterfassung Industrie als Stunden
- Zeiterfassung prozentual (Prozent der Tagesarbeitszeit)
- Zentrale Arbeitszeiterfassung
- Kommen/Gehen-Zeiterfassung
- Abgleich Projektzeit und Anwesenheitszeit
- Überstundenregelung
- Überstundenzuschläge
- Gleitzeitkonto
- Kernzeitregelung
- Einrichtung von Abwesenheitsarten (Weiterbildung, Berufsschule etc.)
- Soll/Ist-Vergleich für Zeiten
- Zeitkorrektur
- Urlaubsgenehmigungsverfahren, mehrstufig
- Urlaubskalender für das Anzeigen von Anträgen/Urlauben innerhalb der Abt.
Terminal Zeiterfassung:
- Zeiterfassungsterminal (Zusatzmodul)
Auftragsbearbeitung:
- Angebote, Rechnungen, Gutschriften (Zusatzmodul)
CRM:
- Kundenstamm mit Kundenkontakten, Notizen, E-Mails, Dokumenten
Auswertungen:
- Projekt Soll/Ist Auswertungen
- Leistungsnachweis erstellen
- Kundenauswertung
- Projektentwicklungsbericht
- Projektübergreifende Auswertung (Chefreport)
- Plan/Ist-Vergleich für Kosten
- Scorecards für Mitarbeiter und Projekte
- Mitarbeiter-Kapazitätsauswertungen
- Projekt-Kapazitätsauswertung
- Meilensteintrendanalyse (MTA)
- Projektstatusauswertung
- Vorgangsstatusauswertung
- Mitarbeiterauslastungsübersicht
Ticketsystem
- Ticket / Helpdesk / Bugtracking
Terminverwaltung:
- Privater Kalender
- Gemeinsamer Kalender
- Team-/Projektkalender
- Synchronisation mit MS-Outlook®
Skillmanagement:
- Skillverwaltung
- Skillsuche
- Projektskills
- Mitarbeiter-Skill-Benotung
Reisekosten:
- Nationale- und internationale Reiseerfassung
- Zentrale Reisekostenerfassung
- Projektbezogene Reisekostenerfassung
- Automatische Aktualisierung der Währungskurse
Auslagenerstattung:
- Auslagenerstattung: Belege ohne Reise
Dokumente (DMS):
- Dokumentenmanagementsystem
- Rechteverwaltung für Dokumente
- Automatische Versionierung der Dokumente
Einstellungen:
- Projekttyp – Definition und Auswertung
- Rollen und Projektberechtigungen
- Speicherung der Auswertungseinstellung
- Stellvertreterfunktion
- Teamfunktion
- Beschäftigungsverhältnisse
- Kostenstellenverwaltung
- Kostenträgernummer
- Kostenverwaltung allgemein
- Kundengruppen
- Leistungsarten
- Feiertage (individuelle Einstellungen für Heiligabend etc. möglich)
- Verplanung von Meetingräumen und materiellen Ressourcen
- Checklisten (offen & erledigt)
- Lieferanten (Bestellungen, Lieferungen)
- Import Export von Daten als CSV
- Export zu Datev® und anderen Lohn-/Gehaltsprogrammen
- Automatischer Daten- Im-/Export
- Import (Mitarbeiter, Kunden)
- Import (Projekte aus MS-Project®)
- Import (Projekte, Abrechnungsdaten, Termine) CSV, XML
- Import Arbeitszeiten als XML, CSV
App für Smartphones:
- Anwesenheitserfassung
- Projektzeiterfassung
- Abwesenheitsverwaltung
- CRM + CRMA
- To-do-Liste
- Auslagenerstattung
Preis-/Leistungsverhältnis
9/10 Punkte
Awork
Das deutsche Projektmanagement-Tool awork ist seit 2018 am Markt. Der Anbieter legt besonderen Wert auf eine modern und benutzerfreundlich gestaltete Bedienoberfläche.
Das Tool bietet eine breite Palette von Funktionen wie Aufgabenverwaltung, Projektplanung und Zeiterfassung. Besonders hervorzuheben ist die Möglichkeit, Projekte mithilfe von visuellen Boards, Listen und Kalendern zu organisieren.
Ein weiteres Plus von awork ist die einfache Integration mit anderen Tools wie Slack, Google Drive und Microsoft Office, was das Einfügen des Tools in bestehende Prozesse erleichtert.
Das Tool bietet sowohl eine Desktop- als auch eine mobile Anwendung, sodass Nutzer jederzeit und von überall aus auf ihre Projekte zugreifen können. Darüber hinaus bietet awork einige Report-Funktionen, die eine detaillierte Analyse der Projektfortschritte ermöglichen.
Eine Schwäche von awork ist die begrenzte Anpassungsfähigkeit der Vorlagen und Workflows. Einige Nutzer könnten feststellen, dass die Standardvorlagen nicht ausreichend an spezifische Projektanforderungen angepasst werden können.
Für wen eignet sich awork besonders?
awork eignet sich besonders gut für kleine bis mittelgroße Unternehmen und Teams, die eine benutzerfreundliche Lösung für ihr Projektmanagement suchen. Für sehr große Unternehmen oder Projekte, die hochgradig spezialisierte Anpassungen erfordern, könnte awork jedoch an seine Grenzen stoßen.
Preise
Basic: 8 € pro User/Monat
Business: 12 € pro User/Monat
Enterprise: 18 € pro User/Monat
Preis-/Leistungsverhältnis
8/10 Punkte
factro
factro ist ein Projektmanagement-Tool aus Deutschland, welches besonderen Wert auf Datenschutz und Datensicherheit legt. Das macht es zu einer beliebten Wahl für deutsche Unternehmen. Es bietet umfangreiche Projektmanagement-Funktionen wie Aufgabenverwaltung, Projektplanung, Projektberichterstellung oder Dokumentenmanagement.
Ein Highlight von factro ist die Möglichkeit, Aufgaben mit farbcodierten Tags zu versehen, was die Organisation deutlich erleichtert. Die Teamkommunikation läuft dank integrierter Kommentarfunktion und vielfältiger Benachrichtigungen reibungslos ab. Die mobile App sorgt dafür, dass Sie auch unterwegs Projekte einsehen können.
Allerdings fehlt es factro an Integrationen mit anderen gängigen Tools, was den Workflow manchmal einschränken kann.
Für wen eignet sich factro besonders?
factro eignet sich besonders gut für kleine und mittelständische Unternehmen, die eine einfache und sichere Projektmanagement-Lösung suchen. Für große Unternehmen könnte jedoch der Mangel an Integrationen ein entscheidender Nachteil sein.
Preise
Basic Cloud: kostenlos (max. 10 Benutzer)
Team Cloud: 7,99 € pro User/Monat
Business Cloud: 19,99 € pro User/Monat
Professional Cloud: 29,99 € pro User/Monat
Preis-/Leistungsverhältnis
8/10 Punkte
OpenProject
OpenProject ist ein Projektmanagement-Tool aus Deutschland, das 2012 von der OpenProject Foundation ins Leben gerufen wurde. Es entstand aus dem Bedarf nach einer Open-Source-Lösung, die eine gewisse Anpassungsfähigkeit bietet. Seitdem wurde es stetig weiterentwickelt und hat eine breite Nutzerbasis gewonnen.
Das Tool bietet eine Vielzahl von Funktionen, die die Planung, Durchführung und Überwachung von Projekten unterstützen. Die Stärken liegen im umfassenden Aufgaben- und Zeitmanagement. Sie können Projektfortschritte leicht verfolgen und Projektberichte erstellen, die Ihnen einen klaren Überblick verschaffen.
Ein weiterer Vorteil von OpenProject ist die hohe Individualisierbarkeit. Das Tool kann nach Ihren spezifischen Anforderungen konfiguriert und erweitert werden.
Im Vergleich mit den anderen Projekttools ist die Benutzeroberfläche von OpenProject allerdings weniger benutzerfreundlich. Diese kann, insbesondere für neue Nutzer, etwas überwältigend und nicht besonders intuitiv sein. Ein wenig Einarbeitungszeit ist daher definitiv erforderlich.
Für wen eignet OpenProject besonders?
OpenProject eignet sich besonders gut für mittelständische Unternehmen, die ein flexibles und anpassbares Projektmanagement-Tool suchen. Auch für Branchen mit komplexen Projekten, wie etwa IT und Bauwesen, ist OpenProject eine solide Wahl. Für sehr kleine Teams oder Start-ups könnte es jedoch überdimensioniert sein.
Preise
Basic: 5,95 € pro User/Monat
Professional: 10,95 € pro User/Monat
Premium: 15,95 € pro User/Monat
Corporate: Auf Anfrage
Preis-/Leistungsverhältnis
9/10 Punkte
MeisterTask
MeisterTask ist ein Projektmanagement-Tool aus Deutschland, das 2015 von der Firma MeisterLabs entwickelt wurde. Ursprünglich als einfaches Kanban-Board-Tool konzipiert, hat sich MeisterTask schnell zu einer beliebten Lösung für agiles Projektmanagement entwickelt. Es legt besonderen Wert auf eine benutzerfreundliche visuelle Darstellung.
Das Tool bietet eine intuitive Drag-and-Drop-Oberfläche, die das Verwalten von Aufgaben besonders einfach macht. Auch die Möglichkeit, Automatisierungen und wiederkehrende Aufgaben einzurichten, ist sehr hilfreich. Die Integration mit anderen MeisterLabs-Produkten wie MindMeister und den gängigen Drittanbieter-Tools ist nahtlos und effizient.
Ein weitere Besonderheit von MeisterTask ist die starke Fokussierung auf die Zusammenarbeit. Teammitglieder können in Echtzeit an Projekten arbeiten, Kommentare hinterlassen und Dateien austauschen.
Eine Schwäche von MeisterTask ist der eingeschränkte Funktionsumfang für größere und komplexere Projekte. Die einfachen Kanban-Boards stoßen bei umfangreicheren Projektanforderungen schnell an ihre Grenzen.
Für wen eignet sich MeisterTask besonders?
MeisterTask eignet sich hervorragend für kleine bis mittelgroße Unternehmen, die eine benutzerfreundliche und visuell ansprechende Lösung für die Organisation der Zusammenarbeit im Team suchen. Besonders kreative Branchen wie Marketing, Design und Start-ups profitieren von der klaren und einfachen Struktur des Tools. Für sehr große Unternehmen oder Projekte mit speziellen Anforderungen könnte MeisterTask jedoch zu simpel sein.
Preise
Basic: kostenlos
Pro: 13,50 € pro User/Monat
Business: 24 € pro User/Monat
Enterprise: auf Anfrage
Preis-/Leistungsverhältnis
8/10 Punkte
Stackfield
Stackfield ist ein deutsches Projektmanagement-Tool, das 2013 von der gleichnamigen Firma in München entwickelt wurde. Die Entwicklung des Tools war stark von den Anforderungen deutscher Unternehmen und den strengen europäischen Datenschutzgesetzen beeinflusst. So wurde von Grund auf für die strukturierte Teamarbeit konzipiert, mit einem besonderen Fokus auf den Datenschutz und die Datensicherheit. Es gibt z.B. eine End-to-End-Verschlüsselung, die einen sicheren Austausch von Daten gewährleistet.
Neben klassischen Projektmanagement-Features wie Aufgabenverwaltung und Zeitplanung, verfügt Stackfield auch über Funktionen für die Teamkommunikation wie z.B. eine Kommunikationsplattform, die Chat, Videoanrufe und Diskussionsforen integriert.
Ein Schwachpunkt von Stackfield ist die begrenzte Integration mit Drittanbieter-Tools. Im Vergleich zu anderer Projektmanagement-Software bietet es weniger Schnittstellen zu externen Anwendungen, was die Nutzung in einem bestehenden Tool-Ökosystem erschweren kann.
Für wen eignet sich Stackfield besonders?
Stackfield eignet sich besonders gut für mittelständische Unternehmen und Teams, die großen Wert auf Datensicherheit legen. Branchen wie Finanzdienstleistungen, Gesundheitswesen und Rechtsberatung profitieren von der robusten Verschlüsselung und den umfangreichen Sicherheitsfeatures. Für kleine Teams oder Unternehmen, die stark auf Integration mit anderen Tools angewiesen sind, könnte Stackfield jedoch weniger geeignet sein.
Preise
Business: 11 € pro User/Monat
Premium: 16 € pro User/Monat
Enterprise: 24 € pro User/Monat
Preis-/Leistungsverhältnis
7/10 Punkte
Microsoft Project
Das vom Software-Riesen Microsoft entwickelte Microsoft Project hat sich im Laufe der Jahrzehnte als eines der führenden Tools für Projektmanagement etabliert und wird weltweit von Millionen Nutzern eingesetzt.
Das Tool bietet eine breite Palette von Funktionen, darunter detaillierte Zeitpläne, Ressourcenmanagement und Gantt-Diagramme. Es ermöglicht eine präzise Planung und Nachverfolgung von Projekten, was besonders für große und komplexe Projekte von Vorteil ist.
Ursprünglich als Desktop-Anwendung konzipiert, gibt es mittlerweile auch eine Cloud-basierte Version. Ein großer Pluspunkt von Microsoft Project ist die nahtlose Integration mit anderen Microsoft-Produkten.
Ein Nachteil könnte für manche die Komplexität des Tools sein. Die Vielzahl an Funktionen kann überwältigen, und es bedarf einer gewissen Einarbeitungszeit, um das volle Potenzial der Software auszuschöpfen. Zudem ist es im Vergleich zu anderen Projektmanagement-Tools relativ kostspielig.
Für wen eignet sich Microsoft Project besonders?
Microsoft Project eignet sich besonders für große Unternehmen und Organisationen mit komplexen Projektanforderungen. Für kleine Unternehmen oder Teams, die eine einfachere und intuitivere Lösung suchen, könnte Microsoft Project überdimensioniert sein.
Preise
Planner-Plan 1: 9,40 € pro User/Monat
Project Plan 3: 28,10 € pro User/Monat
Project Plan 5: 51,50 € pro User/Monat
Preis-/Leistungsverhältnis
6/10
Jira
Ursprünglich als Bug-Tracking-Tool für Softwareentwickler konzipiert, hat sich Jira mittlerweile zu einer umfassenden Lösung für agiles Projektmanagement weiterentwickelt. Es ist besonders in der IT- und Softwarebranche weit verbreitet.
Mit seinen Kanban- und Scrum-Boards unterstützt Jira vor allem den agilen Projektmanagement-Ansatz und ermöglicht eine flexible und iterative Arbeitsweise. Die Möglichkeit, Sprints zu planen, Aufgaben zu priorisieren und den Fortschritt in Echtzeit zu überwachen, sind zentrale Funktionen des Tools.
Ein weiterer Vorteil von Jira ist die umfangreiche Anpassbarkeit. Sie können das Tool nach Ihren Anforderungen konfigurieren und zahlreiche Plugins und Add-ons integrieren. Dadurch wird Jira zu einer vielseitigen Plattform, die sich für verschiedenste Projektarten eignet. Zudem integriert sich das Tool nahtlos mit anderen Atlassian-Produkten wie Confluence oder Bitbucket,
Eine Schwäche von Jira liegt in der Benutzerfreundlichkeit. Die Einarbeitung kann für neue Nutzer herausfordernd sein, da die Oberfläche und die Vielzahl an Funktionen komplex und teilweise unübersichtlich sind. Zudem können die Kosten für größere Teams und Unternehmen schnell steigen.
Für wen eignet sich Jira besonders?
Jira eignet sich besonders gut für mittlere bis große Unternehmen und Teams, die agile Methoden wie Scrum oder Kanban verwenden. Für sehr kleine Teams oder nicht-technische Projekte könnte Jira jedoch zu komplex und überdimensioniert sein.
Preise
Cloud Standard-Abonnement (1-100 Benutzer): 8,15 $ pro User/Monat
Cloud Premium-Abonnement (1-100 Benutzer): 16 $ pro User/Monat
Cloud Enterprise-Abonnement (1-100 Benutzer): auf Anfrage
Preis-/Leistungsverhältnis
8/10
ClickUp
ClickUp wurde 2017 in den USA mit dem Ziel entwickelt, ein All-in-One-Produktivitätswerkzeug zu schaffen, das sämtliche Projektmanagementbedürfnisse abdeckt. Seitdem hat sich ClickUp durch seine Vielseitigkeit und Benutzerfreundlichkeit schnell einen Namen gemacht.
Das Tool bietet eine breite Palette an Funktionen, wie z.B. das Aufgabenmanagement, die Dokumentenverwaltung oder das Tracking von Zielen. Besonders hervorzuheben ist die Möglichkeit, die Benutzeroberfläche und Funktionen individuell anzupassen. So können Teams genau die Werkzeuge verwenden, die sie benötigen, und überflüssige Funktionen ausblenden.
ClickUp bietet umfangreiche Automatisierungsmöglichkeiten, mit denen Sie bei wiederkehrende Aufgaben und Prozesse Zeit sparen. Erwähnenswert ist zudem die Integration mit vielen Drittanbieter-Tools wie Slack, Google Drive und Zoom.
Ein Schwachpunkt von ClickUp ist die Performance bei großen Projekten. Bei sehr umfangreichen Projekten oder vielen gleichzeitig aktiven Nutzern kann das Tool gelegentlich langsamer werden, was den Workflow stören kann.
Für wen eignet sich ClickUp besonders?
ClickUp eignet sich besonders für kleine bis mittelgroße Unternehmen und Teams, die Flexibilität und Anpassungsfähigkeit schätzen.
Preise
Unlimited: 7 $ pro User/Monat
Business: 12 $ pro User/Monat
Enterprise: auf Anfrage
Preis-/Leistungsverhältnis
9/10 Punkte
Basecamp
Basecamp ist ein Projektmanagement-Tool aus den USA, das bereits 2004 von der Firma 37signals entwickelt wurde. Ursprünglich als einfaches Tool zur Zusammenarbeit konzipiert, hat es sich über die Jahre zu einer umfassenden Lösung für Projektmanagement und Teamkommunikation entwickelt. Es zeichnet sich durch seine klare Struktur und Benutzerfreundlichkeit aus.
Das Tool bietet alle grundlegenden Funktionen, die für das Projektmanagement notwendig sind, wie z.B. Aufgabenlisten, Kalender, Dokumentenverwaltung oder eine Chat-Funktion. Besonders hervorzuheben ist die Übersichtlichkeit von Basecamp. Alles ist darauf ausgelegt, dass Teams schnell auf wichtige Informationen zugreifen und effizient zusammenarbeiten können. Ein weiteres Plus von Basecamp ist seine Einfachheit. Die Benutzeroberfläche ist intuitiv und erfordert keine lange Einarbeitung, was besonders für neue Nutzer angenehm ist.
Eine Schwäche von Basecamp ist der begrenzte Funktionsumfang für komplexere Projektanforderungen. Im Vergleich zu anderen Tools fehlen spezialisierte Funktionen wie
oder fortgeschrittene Berichtswerkzeuge. Dies kann bei sehr großen oder technisch anspruchsvollen Projekten ein Nachteil sein.
Für wen eignet sich Basecamp besonders?
Basecamp eignet sich besonders gut für kleine bis mittelgroße Unternehmen und Teams, die eine einfache und effektive Lösung für ihr Projektmanagement suchen. Für sehr große Unternehmen oder Projekte, die detaillierte Planungs- und Berichtsanforderungen haben, könnte Basecamp jedoch zu schlicht sein.
Preise
Standard: 15 $ pro User/Monat
Unlimited: 299 $ pro Monat (unbegrenzte User)
Preis-/Leistungsverhältnis
7/10 Punkte
Asana
Asana ist ein Projektmanagement-Tool, das 2008 von Facebook-Mitgründer Dustin Moskovitz und Software-Ingenieur Justin Rosenstein ins Leben gerufen wurde. Ursprünglich als internes Tool bei Facebook entwickelt, hat sich Asana schnell zu einer beliebten Projektmanagement-Plattform für Teams weltweit entwickelt. Es punktet vor allem sich durch intuitives Design und Vielseitigkeit.
Die Projektsoftware bietet eine Vielzahl von Funktionen, wie z.B. das Aufgabenmanagement, Projektplanung, Erstellung von Zeitplänen oder verschiedene Kommunikationsmöglichkeiten. Mit seiner visuell ansprechenden Oberfläche gilt Asana als besonders nutzerfreundlich. Die Möglichkeit, Aufgaben in verschiedenen Ansichten wie Listen, Boards, Kalendern und Zeitleisten darzustellen, bietet Flexibilität bei der Projektplanung und -überwachung.
Ein Schwerpunkt von Asana ist die Fokussierung auf Zusammenarbeit. Teammitglieder können leicht Aufgaben zuweisen, Fristen setzen und den Fortschritt in Echtzeit verfolgen. Die Integration mit zahlreichen Drittanbieter-Tools wie Slack, Google Drive oder Microsoft Teams ermöglicht ein nahtloses Workflow-Management und erleichtert den Informationsaustausch.
Eine Schwäche von Asana liegt in den eingeschränkten Berichts- und Analysefunktionen. Für Teams, die detaillierte Berichte und tiefgehende Analysen ihrer Projekte benötigen, kann Asana etwas unzureichend sein.
Für wen eignet sich Asana besonders?
Asana eignet sich besonders gut für kleine bis große Unternehmen und Teams, die an mehreren Projekten gleichzeitig arbeiten und eine übersichtliche Struktur sowie effiziente Kommunikationswege benötigen. Für Unternehmen, die große Projekte von Grund auf mit Kosten und Personaleinsatz planen müssen, könnte Asana die falsche Wahl sein.
Preise
Starter: 10,99 € pro User/Monat
Advanced: 24,99 € pro User/Monat
Preis-/Leistungsverhältnis
8/10 Punkte
Trello
Trello ist bekannt für seine einfache und visuelle Art der Aufgabenverwaltung mittels digitaler Boards, Listen und Karten. Ursprünglich als ein leicht zugängliches Kanban-Tool konzipiert, hat sich Trello schnell zu einer beliebten Lösung für Teams unterschiedlichster Größe und Branchen entwickelt.
Das Tool bietet eine benutzerfreundliche Drag-and-Drop-Oberfläche, die es Nutzern ermöglicht, Aufgaben in Form von Karten zu erstellen, zuzuweisen und zwischen verschiedenen Listen zu verschieben. Besonders praktisch ist die Möglichkeit, Karten mit Checklisten, Fälligkeitsdaten, Anhängen und Labels zu versehen, um eine klare Struktur und Übersicht zu gewährleisten. Zudem ermöglicht Trello eine einfache Zusammenarbeit durch das Hinzufügen von Kommentaren und die Benachrichtigung von Teammitgliedern.
Trello bietet eine einfache Integration mit zahlreichen Drittanbieter-Tools wie Slack, Google Drive und Dropbox. Zudem ist es durch sogenannte „Power-Ups“ erweiterbar. Diese Add-ons ermöglichen es, zusätzliche Funktionen wie Kalenderansichten oder Zeiterfassung zu nutzen. Die „Power-Ups“ sind allerdings auch die Schwachstelle von Trello, da diese zusätzliche Kosten verursachen und potenzielle Kompatibilitätsprobleme mit sich bringen können.
Für wen eignet sich Trello besonders?
Trello eignet sich besonders gut für kleine bis mittelgroße Teams, die eine einfache und visuell orientierte Lösung für ihr Aufgabenmanagement suchen. Für sehr große Unternehmen oder Projekte, die detaillierte Planungs- und Berichtsanforderungen haben, könnte Trello jedoch zu limitiert sein.
Preise
Standard: 5 $ pro User/Monat
Premium: 10 $ pro User/Monat
Enterprise: 17,50 $ pro User/Monat
Preis-/Leistungsverhältnis
8/10 Punkte
monday.com
monday.com ist ein Projektmanagement-Tool aus Israel, das 2012 von Roy Mann und Eran Zinman gegründet wurde. Ursprünglich als internes Werkzeug für die Zusammenarbeit entwickelt, hat sich monday.com schnell zu einer beliebten Lösung für Teams weltweit entwickelt.
Das Tool bietet eine breite Palette von Funktionen, von der Aufgabenverwaltung über die Projektplanung bis hin zur umfangreichen Berichterstattung. Besonders hervorzuheben ist die hohe Anpassungsfähigkeit von monday.com. Nutzer können Boards nach ihren spezifischen Anforderungen gestalten und verschiedene Ansichten wie Tabellen, Kanban-Boards und Kalender nutzen, um ihre Projekte zu verwalten. Die visuelle Darstellung von Projekten und Aufgaben durch farblich kodierte Boards erleichtert die Übersicht.
Das Tool bietet zahlreiche Integrationsmöglichkeiten mit Drittanbieter-Tools wie Slack, Google Drive oder Microsoft Teams.
Im Vergleich zu anderen Projektmanagement-Tools kann monday.com jedoch relativ teuer sein, insbesondere für kleinere Teams oder Start-ups mit begrenztem Budget.
Für wen eignet sich monday.com besonders?
monday.com eignet sich besonders gut für mittelgroße bis große Unternehmen, die eine flexible und anpassungsfähige Lösung für ihr Projektmanagement suchen. Für sehr kleine Teams oder Unternehmen, die nach einer kostengünstigen Lösung suchen, könnte monday.com jedoch weniger geeignet sein.
Preise
Basic: 9 € pro User/Monat
Standard: 12 € pro User/Monat
Pro: 19 € pro User/Monat
Preis-/Leistungsverhältnis
8/10 Punkte
Wie wähle ich das passende Projektmanagement-Tool aus?
1. Vor dem Auswahl-Prozess
Um das passende Projektmanagement-Tool für Ihr Unternehmen zu finden, sollten Sie strukturiert vorgehen. Zu Beginn stellen Sie ein Auswahl-Team zusammen, das den Prozess von Anfang bis Ende begleitet. Definieren Sie dann Ihre Use-Cases, also die Anwendungsfälle, die das Tool abdecken soll. Zudem sollten Sie bereits das Tester-Team bestimmen, das die Tools später in der Praxis auf Herz und Nieren prüft.
2. Anforderungen definieren
Anschließend gilt es, die Anforderungen an das Tool klar zu definieren. Überlegen Sie, welches Lizenzmodell am besten zu Ihrem Budget passt und ob Sie eine Cloud- oder On-Premise-Lösung bevorzugen. Ist ein deutschsprachiger Telefonsupport für Sie wichtig? Soll die Datenspeicherung in der EU erfolgen? Zudem sollten Sie die Konfigurierbarkeit des Tools sowie die benötigten Funktionen genau festlegen.
3. Longlist recherchieren & Shortlist eingrenzen
Der nächste Schritt ist die Recherche einer Longlist mit maximal zehn Kandidaten. Nachdem Sie Ihre Anforderungen mit den Anbietern abgeglichen haben, senden Sie die Anforderungsliste an die ausgewählten Kandidaten. Auf Basis der Rückmeldungen können Sie dann die Liste auf drei bis fünf Kandidaten eingrenzen. Nutzen Sie gegebenenfalls ein Scoring-Modell zur Bewertung. Lassen Sie sich auch eine Demo zeigen, in der Sie zudem Ihre offenen Fragen klären können.
4. Tool Testen
In der Testphase testen Sie die Projektplanungssoftware von ein bis zwei Kandidaten intensiv. Führen Sie in dem Test unter Anleitung des Anbieters die definierten Use-Cases durch. So stellen Sie sicher, dass das Tool Ihre Anforderungen in der Praxis erfüllt.
5. Entscheiden
Am Ende des Auswahlprozesses steht die Entscheidung an. Prüfen Sie, ob die Funktionalität des Tools und die Kostenstruktur stimmen. Begründen Sie Ihre Auswahl im Unternehmen gut, um Akzeptanz zu schaffen und sicherzustellen, dass das neue Tool von allen Mitarbeitenden angenommen wird.

Häufig gestellte Fragen (FAQ)
Was sind Projektmanagement-Tools?
Projektmanagement-Tools sind Softwareanwendungen, die den Prozess der Planung, Durchführung und Überwachung von Projekten erleichtern. Sie bieten Funktionen zur Aufgabenverwaltung, Ressourcenplanung, Terminüberwachung und Kommunikation, um die Effizienz und Transparenz im Projektablauf zu steigern. Diese Tools ermöglichen es, Projekte in Echtzeit zu verfolgen, Teammitglieder zu koordinieren und den Fortschritt zu messen. Solche Tools sind essenziell, um komplexe Projekte strukturiert und erfolgreich zu managen.
Welche Vorteile bieten Projektmanagement-Tools?
Projektmanagement-Tools bieten eine Vielzahl von Vorteilen für Unternehmen. Sie ermöglichen eine strukturierte Planung und Überwachung von Projekten, was die Effizienz und Transparenz erheblich steigert. Mit diesen Tools können Teams Aufgaben zuweisen, Fortschritte verfolgen und Engpässe frühzeitig erkennen. Zudem fördern sie die Kommunikation und Zusammenarbeit innerhalb des Teams, da alle relevanten Informationen an einem zentralen Ort zugänglich sind. Ein weiterer Vorteil ist das effektive Ressourcenmanagement, das dazu beiträgt, Projekte innerhalb des vorgegebenen Zeit- und Budgetrahmens abzuschließen.
Wann brauche ich ein Projektmanagement-Tool?
Ein Projektmanagement-Tool wird dann benötigt, wenn Projekte eine gewisse Komplexität und Umfang erreichen, die manuell nur schwer zu überblicken sind. Dies ist besonders der Fall, wenn mehrere Teammitglieder beteiligt sind und Aufgaben koordiniert werden müssen. Auch bei Projekten mit engen Zeitplänen und begrenzten Ressourcen hilft ein Tool, den Überblick zu behalten und effizient zu arbeiten. Wenn Transparenz, klare Kommunikation und strukturierte Arbeitsabläufe für den Erfolg eines Projekts entscheidend sind, ist der Einsatz eines Projektmanagement-Tools sinnvoll.
Welche Arten von Projektmanagement-Tools gibt es?
Es gibt verschiedene Arten von Projektplanungssoftware, die auf unterschiedliche Bedürfnisse und Arbeitsweisen zugeschnitten sind. Multiprojektmanagementtools sind speziell dafür konzipiert, mehrere Projekte gleichzeitig zu verwalten. Sie bieten eine umfassende Übersicht über alle laufenden Projekte, helfen bei der Priorisierung und Ressourcenzuweisung und unterstützen das Management bei der Entscheidungsfindung.
Team Collaboration Tools fokussieren sich auf die Förderung der Zusammenarbeit innerhalb eines Teams. Diese Tools bieten Funktionen wie gemeinsame Dokumentenbearbeitung, Chat, Videoanrufe und Aufgabenverteilung. Sie sind besonders nützlich für verteilte Teams, die effektiv zusammenarbeiten müssen, um Projektziele zu erreichen.
Agile Projektmanagement-Tools unterstützen agile Methoden wie Scrum oder Kanban. Sie bieten spezifische Funktionen wie Backlog-Management, Sprints, Burndown-Charts und Boards zur visuellen Darstellung des Arbeitsflusses. Diese Tools sind ideal für Teams, die in iterativen Zyklen arbeiten und schnell auf Änderungen reagieren müssen.
Sind Projektmanagement-Tools auch für kleine Teams und Unternehmen geeignet?
Ja, Projektmanagement-Tools sind auch für kleine Teams und Unternehmen sehr gut geeignet. Kleine Teams haben oft spezielle Bedürfnisse, die durch diese Tools optimal unterstützt werden können. Zum Beispiel erleichtern sie die Aufgabenverteilung und stellen sicher, dass jeder weiß, woran er arbeitet, was gerade bei limitierten personellen Ressourcen wichtig ist. Diese Tools bieten oft intuitive Benutzeroberflächen, die eine schnelle Einarbeitung ermöglichen, was für kleine Teams ohne dedizierte IT-Abteilung von Vorteil ist.
Zudem helfen sie, den Überblick über Termine und Deadlines zu behalten, was entscheidend ist, wenn wenige Personen viele Rollen übernehmen. Viele Anbieter haben flexible Preispläne, die es auch kleinen Unternehmen ermöglichen, professionelles Projektmanagement zu betreiben, ohne das Budget zu sprengen. So können sie effizient arbeiten und ihre Projekte erfolgreich abschließen.
Welche Funktionen sind in Projektmanagement-Tools am wichtigsten?
Die wichtigsten Funktionen in Projektmanagement-Tools können je nach Projekt variieren, aber einige sind für fast jedes Projekt unerlässlich. Eine zentrale Aufgabenverwaltung ist wie das Rückgrat des Projekts – sie hilft dabei, den Überblick zu behalten und sicherzustellen, dass alle Teammitglieder ihre Aufgaben genau kennen. Zeitplanung und Kalenderfunktionen sind ebenfalls entscheidend, um Deadlines zu managen und den Fortschritt im Auge zu behalten. Kommunikationsmöglichkeiten innerhalb des Tools, wie Chats oder Diskussionsforen, fördern die Zusammenarbeit und verhindern, dass wichtige Informationen verloren gehen.
Wie viel kosten Projektmanagement-Tools?
Die Kosten für Projektmanagement-Tools können stark variieren und hängen vom Funktionsumfang und der Anzahl der Nutzer ab. Es gibt kostenlose Versionen, die grundlegende Funktionen bieten und für kleine Teams ausreichend sein können. Kostenpflichtige Versionen können von wenigen Euro pro Nutzer und Monat bis hin zu mehreren Hundert Euro für umfangreiche Enterprise-Lösungen reichen.
Viele Anbieter bieten flexible Preispläne an, die es ermöglichen, das Tool an die spezifischen Bedürfnisse und das Budget des Unternehmens anzupassen. Unternehmen sollten ihre Anforderungen genau analysieren und ein Tool wählen, das ein gutes Preis-Leistungs-Verhältnis bietet.
Ist ein kostenloses Projektmanagement-Tool ausreichend?
Ein kostenloses Projektmanagement-Tool kann in manchen Fällen ausreichend sein, besonders für kleine Teams oder einfache Projekte. Diese Tools bieten oft die grundlegenden Funktionen, die für eine grundlegende Aufgabenverwaltung und Zusammenarbeit notwendig sind.
Allerdings stoßen kostenlose Versionen schnell an ihre Grenzen, wenn es um erweiterte Funktionen, größere Teams oder komplexere Projekte geht. Sie bieten oft weniger Speicherplatz, eingeschränkte Integrationsmöglichkeiten und weniger Support.
Insgesamt ist es ratsam, in ein kostenpflichtiges Tool zu investieren, das mehr Flexibilität, bessere Skalierbarkeit und umfassenderen Support bietet. So können Unternehmen sicherstellen, dass sie auch für zukünftige Anforderungen gut gerüstet sind.
Wo finde ich weitere Projektmanagement-Tool-Anbieter?
Um einen noch breiteren Überblick über den Projektmanagement-Tool-Markt zu gewinnen, können sie z.B. die folgenden beliebten Vergleichsportale nutzen:
- Softguide
- Capterra
- Projektmagazin.de
- OMR Reviews
Mehr zum Thema lesen:

